mØuanสำหรับรีวิวนี้ ทางทีมงานไทยแวร์มีโปรแกรม พิมพ์เช็คสำหรับงานองค์กร ที่ชื่อว่า Cheque Printing & Management มาแนะนำให้ชมกัน ซึ่งสำหรับโปรแกรมตัวนี้ เป็นโปรแกรมที่มีหน้าตา UI ค่อนข้างสะอาดเรียบง่าย ดูทันสมัยและเป็นสากลมากๆ เลย โดยตัวโปรแกรมจะเป็นยังไงบ้างนั้น ลองโหลด โปรแกรม Cheque Printing & Management ติดตั้งและลองใช้งานไปพร้อมๆ กันได้เลย
ระบบปฏิบัติการที่โปรแกรม Cheque Printing & Management รองรับ
สำหรับการใช้งานโปรแกรม Cheque Printing & Management นั้น ต้องอาศัยโปรแกรมฐานข้อมูล Microsoft SQL Server อีกด้วย รวมทั้งวิธีการเข้าใช้งานที่ซับซ้อนกว่าโปรแกรมทั่วไปเล็กน้อย จึงขอมาแจกแจงวิธีการทั้งการติดตั้ง Microsoft SQL Server และการเข้าใช้งานโปรแกรม Cheque Printing & Management มาให้ได้ทราบกัน
เริ่มด้วยการติดตั้งโปรแกรมฐานข้อมูล SQL Server สำหรับใครที่มีแล้วก็ผ่านไปได้เลย
ต่อมาเป็นการเข้าใช้งานโปรแกรม Cheque Printing & Management ซึ่งวิธีการติดตั้งไม่มีขั้นตอนที่ยุ่งยาก จึงขอข้ามไป มาดูที่วิธีการตั้งค่าและเข้าใช้งานกันดีกว่า
เมื่อเข้ามาถึงหน้าใช้งานของโปรแกรมก็จะพบกับหน้า UI การใช้งานโล่งๆ สะอาดตาดังนี้ (สามารถคลิกที่รูป เพื่อชมภาพขนาดใหญ่ได้)
สำหรับการใช้งานโปรแกรม Cheque Printing & Management สิ่งที่ผู้ใช้ต้องทำความเข้าใจกับขั้นตอนของการใช้โปรแกรม จะแบ่งออกเป็น 3 ส่วนหลักๆ ตามเมนูทางด้านซ้ายล่างของภาพ ได้แก่ Setting (การตั้งค่าฐานข้อมูลต่างๆ), Cheques & Banks (การดำเนินการจัดการเงินจากฐานข้อมูล) และ Reports (การสรุปข้อมูลรายงานผล) ซึ่งเราจะพาไปชมทีละส่วนดู
เมนู Setting (การใส่ฐานข้อมูลต่างๆ สำหรับใช้งาน)
ในเมนูส่วนนี้ ผู้ใช้งานสามารถทำการเพิ่มข้อมูลต่างๆ เพื่อใช้งานในโปรแกรมนี้ได้ ตั้งแต่ข้อมูลบริษัท, รายละเอียดพนักงาน, ธนาคาร หรือแบบฟอร์มต่างๆ เรามาดูทีละส่วนกัน
ส่วนแรกเป็นการกำหนดรายละเอียดต่างๆ ของบริษัท ตั้งแต่ชื่อบริษัท ที่อยู่ รหัสบริษัท โลโก้บริษัท เลขทะเบียนการค้า เลขประจำตัวผู้เสียภาษี และช่องทางการติดต่อต่างๆ
สำหรับการเพิ่มรายละเอียดพนักงานในฐานข้อมูล สามารถทำได้ในส่วนของเมนู รหัสพนักงาน โดยในหน้าต่างนี้ เราสามารถที่จะ เพิ่มข้อมูลใหม่ (New), คัดลอกข้อมูล (New(Copy)), ชมหรือแก้ไขข้อมูล (View/Edit), ลบข้อมูล (Delete) รวมถึงการนำเข้า/ส่งออกข้อมูลได้ ซึ่งในเมนูต่อๆ ไปหลังจากนี้ ก็จะมีหน้าตา UI และคำสั่งต่างๆ เช่นเดียวกัน
ลองมาดูในส่วนของการเพิ่มข้อมูลของเมนู 'รหัสพนักงาน' กันดีกว่า โดยกดที่ปุ่ม New
ในเมนูนี้จะมีให้ใส่ตั้งแต่ ชื่อพนักงาน ที่อยู่ เบอร์โทรและอีเมล (ส่วนรหัสพนักงานจะรันอัตโนมัติ โดยเราสามารถไปตั้งรูปแบบของรหัสได้ ในส่วนของการ 'กำหนดเลขที่อัตโนมัติ')
ต่อมาเป็นส่วนของข้อมูล 'รหัสธนาคาร' ที่เราสามารถเพิ่มเอาไว้ เป็นข้อมูลส่วนกลางไปใช้งานร่วมกับส่วนอื่นๆ ได้ โดยมีส่วนสำคัญที่ต้องกรอก ก็คือรหัสธนาคารและชื่อธนาคาร
ส่วนสำหรับ 'รหัสบัญชีธนาคาร' นี้ จะเป็นข้อมูลส่วนของพนักงาน ที่เราต้องใส่รายละเอียดต่างๆ เกี่ยวกับบัญชีธนาคารของพนักงาน ตั้งแต่เลขบัญชี ประเภทของบัญชี ชื่อบัญชี เลือกธนาคารที่ได้เพิ่มไว้ในฐานข้อมูล รวมทั้งการยกยอดคงเหลือก่อนหน้ามาได้
ต่อมาในส่วนของ 'รหัสเจ้าหนี้' หรือก็คือ ผู้รับเช็คหรือผู้รับเงินนั่นเอง โดยสามารถกรอกข้อมูลได้เหมือนกับ 'รหัสพนักงาน' ได้แก่ ชื่อเจ้าหนี้ ที่อยู่ เบอร์โทร เว็บไซต์หรืออีเมล
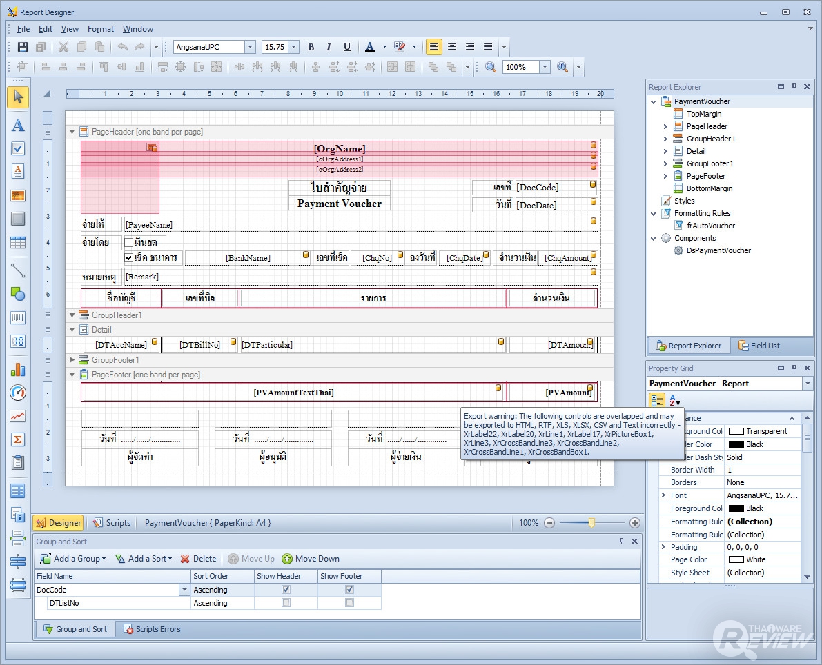
ในเมนู 'กำหนดแบบฟอร์ม' นี้ จะเป็นส่วนที่เราสามารถออกแบบฟอร์มในส่วนต่างๆ ได้แก่ เช็ค ใบสำคัญจ่าย ซองจดหมายและฟอร์มเซ็นรับเช็ค ให้อยู่ในรูปแบบที่องค์กรของเราใช้งานได้ โดยแต่ละส่วนเมื่อกด New เข้าไปสร้างฟอร์มใหม่ จะมีเครื่องมือต่างๆ มากมายคล้ายกับโปรแกรมออกแบบ โดยแต่ละส่วน มีลักษณะดังนี้
1. เช็ค
2. ใบสำคัญจ่าย
3. ซองจดหมาย
4. ใบเซ็นรับเช็ค
โดยในแต่ละเมนู จะมีฟอร์มสำเร็จรูปให้แล้ว สามารถออกแบบเพิ่มเติมได้ตามใจชอบ เลือกหยิบเครื่องมือและฟังก์ชั่นต่างๆ ใส่ได้ตามอัธยาศัย
สำหรับในส่วนของ 'กำหนดเลขที่อัตโนมัติ' จะเป็นการตั้งค่า เลขรหัสต่างๆ ที่รันอัตโนมัติเมื่อเราใส่ฐานข้อมูลใหม่ๆ ลงไป เช่น รหัสพนักงาน รหัสเช็คต่างๆ หรือรูปแบบของวันที่ ผู้ใช้ สามารถปรับตัวย่อ หรือแบบฟอร์มของรหัสต่างๆ ให้ตรงกับที่องค์กรต้องการได้
ยกตัวอย่างเช่น การกำหนดเลขที่อัตโนมัติ สำหรับ รหัสพนักงาน จะให้เราเลือกอักษรเริ่มต้นสำหรับรหัส พร้อมกำหนดจำนวนหลักเลขได้ ส่วนรูปแบบของวันที่ หรือ อักษรคั่น จะใส่หรือไม่ใส่ก็ได้ และท้ายสุดจะมีตัวอย่างของ รูปแบบที่ตั้งค่า ให้ชมด้วย
ส่วนสุดท้ายของเมนูตั้งค่า ก็คือการตั้งค่าระบบ ซึ่งส่วนใหญ่จะเป็นระบบของการออกเช็ค ไม่ว่าจะเป็น ภาษาที่ใช้ในการพิมพ์เช็ค สถานะเมื่อออกเช็ค คำขีดคร่อมเช็ค หรือการขีดฆ่าเช็ค
จุดที่น่าสนใจ
สำหรับการใช้งาน โปรแกรมนี้ ได้ใส่ฟังก์ชั่นเล็กๆ เพื่อช่วยอำนวยความสะดวกเอาไว้ ดังนี้
จุดแรกคือ ข้อมูลที่เคยกรอกไปแล้ว จะถูกบันทึกให้สามารถเลือกซ้ำได้ หากมีข้อมูลต่างๆ เหมือนกัน เช่น หมายเหตุหรือที่อยู่ ก็สามารถเลือกคำนั้นๆ มีใส่ในข้อมูลใหญ่ได้เลย

อีกจุดหนึ่งก็คือ การโอนถ่ายฐานข้อมูลผ่านคำสั่ง Import/Export ในเมนู Actions ที่มีอยู่ทุกเมนูการตั้งค่า โดยสามารถใช้งานร่วมกับไฟล์สกุล .XML ได้
เมนู Cheques & Banks (การจัดการด้านการเงิน)
หลังจากที่เราเตรียมฐานข้อมูลสำหรับใช้งานแล้ว ก็มาดูในส่วนของการออกเช็คกันบ้าง ซึ่งในส่วนของเมนู Cheques & Banks สามารถจัดการเงินได้ทั้งหมด 3 รูปแบบ ได้แก่ ฝากเงิน ถอนเงิน และจ่ายเช็ค
ซึ่งหน้าตา UI ของเมนูนี้ ก็จะคล้ายกับเมนูก่อนหน้า โดยผู้ใช้งานสามารถเลือกที่จะสร้างรายการขึ้นมาโดยกดปุ่ม New ในหน้าต่างของเมนูนั้นๆ เช่นกัน รวมทั้งการคัดลอก แก้ไขหรือลบได้เช่นกัน มาดูกันว่าแต่ละเมนูย่อย จะมีหน้าตาเป็นยังไงบ้าง
ในส่วนของการ 'ฝากเงิน' เราจะต้องเลือกบัญชีธนาคารของพนักงานคนนั้นๆ ที่ได้เพิ่มเข้าไปในส่วนของฐานข้อมูล เพื่ออัปเดตยอดการฝากเงิน เลือกวันที่สำหรับการออกเอกสารและจำนวนเงิน สามารถใส่หมายเหตุเพิ่มเติมได้ ส่วนเลขที่เอกสารจะรันตามรูปแบบที่เราตั้งเอาไว้
ในส่วนของเมนู 'ถอนเงิน' จะมีหน้าตา UI และการใช้งานเหมือนกับเมนู 'ฝากเงิน'
สำหรับเมนูการจ่ายเช็ค นอกจากบัญชีธนาคารของพนักงาน วันที่เอกสารและจำนวนเงินแล้ว ผู้ใช้งานต้องเลือกเจ้าหนี้ จากฐานข้อมูล พร้อมใส่เลขที่เช็คและเลือกสถานะของเช็คได้อีกด้วย
นอกจากนี้ ยังมีตัวเลือกเพิ่มเติมให้เลือก เกี่ยวกับฟอร์มของเช็ค ทั้งภาษาที่พิมพ์ หรือตัวหนังสือขีดฆ่าทั้ง 2 รูปแบบ (ตามภาพ) ได้อีกด้วย
เมนู Reports (รายงานสรุปผลรายการต่างๆ)
ต่อมาเป็นเมนูหลักอันสุดท้าย ที่จะขาดไม่ได้สำหรับองค์กรต่างๆ นั่นก็คือการทำรายงานสรุปผลนั่นเอง ซึ่งในโปรแกรม Cheque Printing & Management นี้ ผู้ใช้งานสามารถจัดทำเอกสารรายงานสรุปผล ได้จากเมนูทั้งหมด 4 รายการด้วยกัน ได้แก่ รายงานเช็คจ่าย, รายงานการเคลื่อนไหว, รายงานยอดคงเหลือ และฟอร์มเซ็นรับเช็ค โดยหน้าตา UI และแบบฟอร์มเอกสารที่ออกมาของแต่ละรายการจะเป็นดังนี้

ในส่วนของ 'รายงานเช็คจ่าย' เราสามารถเรียกดูความเคลื่อนไหวของการจ่ายเช็คสำหรับพนักงานแต่ละคนได้ โดยผู้ใช้งาน สามารถกำหนดช่วงเวลา วันที่ และช่วงรหัสของเจ้าหนี้ได้ โดยรายงานจะออกมาในลักษณะนี้

ส่วน 'รายงานการเคลื่อนไหว' ก็สามารถเลือกดูความเคลื่อนไหวของพนักงานได้ทีละคนเช่นกัน โดยสามารถเลือกช่วงเวลาต่างๆ ที่ต้องการได้ ซึ่งหน้าตาของรายงานจะออกมาดังนี้

ในส่วนของ 'รายงานยอดคงเหลือ' จะเป็นการเลือกดูความเคลื่อนไหวที่แบ่งออกเป็น 2 หมวดให้เลือกดู ได้แก่ส่วนของ ธนาคาร และ ประเภทบัญชีนั่นเอง ซึ่งหน้าตาของรายงานจะออกมาเป็น ดังนี้

สุดท้ายเป็นการตรวจสอบ 'ฟอร์มเช็นรับเช็ค' แยกออกมาเป็นพนักงานแต่ละคน ซึ่งผู้ใช้ก็สามารถกำหนดช่วงวันที่ต้องการผลการรายงานได้เช่นกัน รวมทั้งสามารถเลือก สถานะเช็คและการเรียงข้อมูลในรูปแบบต่างๆ ได้ ซึ่งผลของการรายงาน จะออกมาหน้าตาแบบนี้
สรุปโปรแกรม Cheque Printing & Management
| ข้อดี
| ข้อสังเกต
|
สำหรับโปรแกรม Cheque Printing & Management ถือว่าเป็นโปรแกรมอีกหนึ่งตัว ที่มีหน้าตา UI และรูปแบบการใช้งานที่เรียบง่ายไม่ซับซ้อน สามารถทำความเข้าใจได้ง่าย มีการอำนวยความสะดวกในจุดต่างๆ ได้อย่างเหมาะสม รวมทั้งฟอร์มแบบสำเร็จรูปต่างๆ ที่สามารถใช้งานได้ทันที จึงเหมาะมากสำหรับองค์กร ที่ต้องการโปรแกรมพิมพ์เช็ค ที่มีฟังก์ชั่นในการเก็บประวัติได้หลากหลาย จัดการได้ง่ายเช่นนี้ สามารถไปสั่งซื้อโปรแกรม Cheque Printing & Management ได้ที่ไทยแวร์ชอปเลย
คำสำคัญ »
|
|
... |